1. ВНИМАНИЕ! В течении пары дней +- будет переезд форума на более защищённый сервер. Возможны периодические перебои в работе.

HELP!!! Что то нажал, теперь мучаюсь, помогите люди добрые))

Тема в разделе "Autodesk", создана пользователем Mitroh, 17 авг 2012.

  1. Помогите пожалуйста, что то произошло с автокадом. Теперь при нажатии на сохранить как или на открыть (или создать) вылезает не стандартное окно, а вот такая вот байда(((
    Помогите вернуть все в зад!::apstenu::
    Спасибо.
    [​IMG]
     

    Вложения:

  2. urban

    urban Форумчанин

  3. Спасибо большое))::good1::
    И не надо ворчать, на самом деле чтобы найти что то, надо правильно сформулировать вопрос...в данной ситуации это тяжеловато, проще спросить)
     
  4. barabashkasathalex

    barabashkasathalex Форумчанин

    Как в Autocad Civil 3d вернуть ленту в ее обычное положение (сверху по-горизонтали)? А то она у меня в бок "случайно" поставилась.
     
  5. trir

    trir Форумчанин

    Ты дал ей свободу!::biggrin24.gif:: Прям как старый добрый DashBoard
     
    ВладимирВладимирович нравится это.
  6. У меня проблема похожая.. Не могу вернуть ни одну панель из меню AutoCad. Нажимаю на пустую панель над чертежом правой клавишей мыши и смотри фото. Раньше сбоку выходил длинный список панелей команд. А сейчас хоть утыкайся и ничего... Пробовал команду linebar, toolbar. В командной строке мне вышел ответ:
    Команда: ADETOOLBAR
    Не удается идентифицировать меню AutoCAD Map.
    После чего я вставил с заменой папку MAP в папку с программой (Скопировал с соседнего компа), но ответ был тот-же и ничего не работает :( Безымянный.png Безымянный.png
     
  7. АлексЮстасу

    АлексЮстасу Форумчанин

    Может быть Вам нужно просто сменить рабочее пространство на Planning and Analysis (Планирование и анализ)? Т.е. на Map?
    Выбрать из списка, выпадающего при значке шестерни внизу справа? Или при шестеренке слева вверху.
     
  8. OlVish

    OlVish Форумчанин

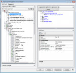
    а проверить здесь?
     

    Вложения:

  9. Не вышло. снёс сивил и не получается опять его поставить:( Создал новую тему Проблемы при установке civil 2015
     
    Кирилл Большаков нравится это.
  1. Этот сайт использует файлы cookie. Продолжая пользоваться данным сайтом, Вы соглашаетесь на использование нами Ваших файлов cookie.
    Скрыть объявление
  1. Этот сайт использует файлы cookie. Продолжая пользоваться данным сайтом, Вы соглашаетесь на использование нами Ваших файлов cookie.
    Скрыть объявление